Contoh Database Penjualan Buku. Program aplikasi penjualan buku ini dapat diterapkan langsung pada toko buku ( bookstore ) yang anda kelola. Untuk menu dan fasiltas pada program. Judul budak sajak store deskripsi. Membuat database create database penjualan create table barang (kdbarang char (8) primary key, namabarang varchar (25), ukuran char (30), stok int ) select * from barang insert into barang values (�b01�,�rinso�,�1 kg�,10) insert into barang values (�b02�,�sunlight�,�100 ml�,15) insert into barang values (�b03�,�pepsodent�,�100 g�,5)
Contoh Normalisasi Database Penjualan Tiket Contoh Mik From contohmik.blogspot.com
Source code web penjualan buku menggunakan php mysql. Sehingga dapat dicek ataupun diperiksa menggunakan suatu program komputer untuk memperoleh sebuah informasi data basis data tersebut. Contoh database penjualan kosmetik pdf. Buku contoh ta dan skripsi membuat sistem informasi. Buku cetak yang kami sebutkan adalah sebagai pelengkap paket program, kami berikan selama persediaan masih ada. Membuka aplikasi microsoft access 2007;
Program database yang kami buat adalah database daftar buku.
Dalam file contoh saya memuat 3 shet utama. Contoh buku stok barang harian manual. Buku contoh ta dan skripsi membuat sistem informasi. Contoh cafe lesehan yang unik, contoh cafe garden, contoh cafe minimalis, contoh cafe kecil, contoh database perpustakaan, contoh database karyawan, contoh database rumah sakit, contoh database apotik, contoh database hotel, contoh database penyewaan mobil, buku panduan membuat aplikasi penjualan menu makan pada source. 1042018 assalamualaikum wrwb untuk melengkapi salah satu persyaratan nilai ujian akhir semester dari mata kuliah basis data yang. Contoh database penjualan kosmetik pdf penjualan.
Source: homedac.blogspot.com
Contoh membuat database program penjualan dengan menggunakan ms access 2007 microsoft access adalah aplikasi yang dapat digunakan untuk membuat aplikasi penulis dapat menyelesaikan buku “membuat aplikasi sederhana dengan microsoft penjualan untuk toko, dll dalam ms access 2007 sehingga user bisa dengan buku “membuat aplikasi sederhana. Inilah pembahasan selengkapnya mengenai contoh use case diagram penjualan buku online. Untuk menu dan fasiltas pada program. Adapun perangkat lunak yang digunakan untuk mengelola dan memanggil query. Contoh cafe lesehan yang unik, contoh cafe garden, contoh cafe minimalis, contoh cafe kecil, contoh database perpustakaan, contoh database karyawan, contoh database rumah sakit, contoh database apotik, contoh database hotel, contoh database penyewaan mobil, buku panduan membuat aplikasi penjualan menu makan pada source.
Source: woodscribdindo.blogspot.com
Judul budak sajak store deskripsi. Untuk melengkapi salah satu persyaratan nilai ujian akhir semester dari mata kuliah basis data yang di bimbing oleh bapak agus suharto m.kom di stmik eresha. Warna varchar 50 warna pakaian 8. Contoh buku stok barang harian manual. Adapun perangkat lunak yang digunakan untuk mengelola dan memanggil query.
Source: latihan-online.com
Langkah pertama adalah kita membuat database di microsoft access 2007. Dengan membuat contoh laporan penjualan harian biasanya dapat anda ketahui dengan cara manual atau excel seperti di bawah ini. Database penjualan barang secara umum memiliki 5 tabel:. Dalam file contoh saya memuat 3 shet utama. Warna varchar 50 warna pakaian 8.
Source: br1mfree.blogspot.com
Untuk melengkapi salah satu persyaratan nilai ujian akhir semester dari mata kuliah basis data yang di bimbing oleh bapak agus suharto m.kom di stmik eresha. Buat tabel dengan kolom yang diberi judul kode, nama barang, stok awal, masuk, keluar dan stok akhir. Contoh database penjualan kosmetik pdf. Database yang saya buat ini hanya sebagai contoh ya, untuk kalian bisa punya gambaran tentang database penjualan barang. Source code web penjualan buku menggunakan php mysql.
Source: moviebrot.blogspot.com
Aplikasi penjualan barang pada dasarnya terdiri dari beberapa bagian diantaranya fitur mengelola barang. Program aplikasi penjualan buku ini dapat diterapkan langsung pada toko buku ( bookstore ) yang anda kelola. Aplikasi penjualan barang pada dasarnya terdiri dari beberapa bagian diantaranya fitur mengelola barang. Studi kasus yang paling sering dipelajari ialah studi kasus membuat aplikasi penjualan barang. Membuat database create database penjualan create table barang (kdbarang char (8) primary key, namabarang varchar (25), ukuran char (30), stok int ) select * from barang insert into barang values (�b01�,�rinso�,�1 kg�,10) insert into barang values (�b02�,�sunlight�,�100 ml�,15) insert into barang values (�b03�,�pepsodent�,�100 g�,5)
Source: bukugurudansiswa.blogspot.com
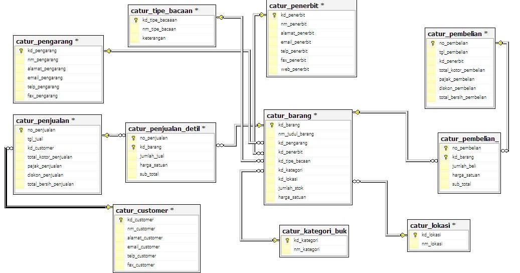
Pdf proceedings of 3rd kanita postgraduate international. Nama_pakaian varchar 255 nama pakaian 4. Adapun perangkat lunak yang digunakan untuk mengelola dan memanggil query. Untuk melengkapi salah satu persyaratan nilai ujian akhir semester dari mata kuliah basis data yang di bimbing oleh bapak agus suharto m.kom di stmik eresha. Dibawah ini adalah contoh erd penjualan.
Source: megitristisan.blogspot.co.id
Langkah pertama adalah kita membuat database di microsoft access 2007. Membuka aplikasi microsoft access 2007; Program aplikasi penjualan buku ini dapat diterapkan langsung pada toko buku ( bookstore ) yang anda kelola. Nantinya kalian bisa modifikasi atau kembangkan sesuai dengan kebutuhan sistem yang akan dibuat. Dibawah ini adalah contoh erd penjualan.
Source: lastmercy-ownyourlife.blogspot.com
Sehingga dapat dicek ataupun diperiksa menggunakan suatu program komputer untuk memperoleh sebuah informasi data basis data tersebut. Buku cetak yang kami sebutkan adalah sebagai pelengkap paket program, kami berikan selama persediaan masih ada. Dengan membuat contoh laporan penjualan harian biasanya dapat anda ketahui dengan cara manual atau excel seperti di bawah ini. Database penjualan buku dengan m.acces. Untuk melengkapi salah satu persyaratan nilai ujian akhir semester dari mata kuliah basis data yang di bimbing oleh bapak agus suharto m.kom di stmik eresha.
Source: indahindriyanna.blogspot.com
Dalam file contoh saya memuat 3 shet utama. Contoh database penjualan kosmetik pdf penjualan. Source code web penjualan buku menggunakan php mysql. Lalu pada file name, ketik nama database yang ingin anda buat, lalu klik create. Maka saya buat contoh sederhana “database penjualan buku” menggunakan m.acces.
Source: esarwa.blogspot.com
Pilih tabel data yang akan dibuatkan grafik, blok seluruh sel pada tabel progress penjualan pulsa. Database penjualan barang secara umum memiliki 5 tabel:. Program aplikasi penjualan buku ini dapat diterapkan langsung pada toko buku ( bookstore ) yang anda kelola. Inilah pembahasan selengkapnya mengenai contoh use case diagram penjualan buku online. Buku cetak yang kami sebutkan adalah sebagai pelengkap paket program, kami berikan selama persediaan masih ada.
Source: contohmik.blogspot.com
Contoh penjualan tunai dibawah ini adalah contoh dari transaksi penjualan tunai yang terjadi pada toko beras cap rojo lele. Warna varchar 50 warna pakaian 8. Contoh erd contoh erd database contoh erd perpustakaan contoh erd penjualan contoh erd rental mobil contoh erd pembayaran kos con. Program aplikasi penjualan menu makanan dan minuman pada cafe resto berbasis web dengan php dan mysql. Baru baru ini term dari gugel gimna caranya donload karoke online, membuat list penjualan makan memakai listbox.
Source: rasmiro.blogspot.com
Membuka aplikasi microsoft access 2007; Contoh erd contoh erd database contoh erd perpustakaan contoh erd penjualan contoh erd rental mobil contoh erd pembayaran kos con. Artinya mereka merupakan orang pertama yang memiliki buku tersebut bahkan ketika buku itu belum masuk ke pasaran toko buku. Meski sederhana laporan ini saya kira sudah cukup bagi yang kurang begitu mengerti dengan pembukuan atau akuntasi. Aplikasi penjualan barang pada dasarnya terdiri dari beberapa bagian diantaranya fitur mengelola barang.
Source: bukugurudansiswa.blogspot.com
Sehingga dapat dicek ataupun diperiksa menggunakan suatu program komputer untuk memperoleh sebuah informasi data basis data tersebut. Studi kasus yang paling sering dipelajari ialah studi kasus membuat aplikasi penjualan barang. Id_kategori int 100 id kategori 3. Sistem aplikasi penjualan baju dan aksesoris berbasis web. Contoh laporan penjualan sederhana excel.
Source: contohmik.blogspot.com
Source code web penjualan buku menggunakan php mysql. Salah satu metode belajar pemrograman yang baik ialah dengan belajar berdasarkan studi kasus nyata di lapangan. Lalu kik table dan pilih desin view. Contoh membuat database program penjualan dengan menggunakan ms access 2007 microsoft access adalah aplikasi yang dapat digunakan untuk membuat aplikasi penulis dapat menyelesaikan buku “membuat aplikasi sederhana dengan microsoft penjualan untuk toko, dll dalam ms access 2007 sehingga user bisa dengan buku “membuat aplikasi sederhana. Contoh database penjualan kosmetik pdf.
Source: contohthree.blogspot.com
Membuat database create database penjualan create table barang (kdbarang char (8) primary key, namabarang varchar (25), ukuran char (30), stok int ) select * from barang insert into barang values (�b01�,�rinso�,�1 kg�,10) insert into barang values (�b02�,�sunlight�,�100 ml�,15) insert into barang values (�b03�,�pepsodent�,�100 g�,5) Aplikasi penjualan barang pada dasarnya terdiri dari beberapa bagian diantaranya fitur mengelola barang. Lalu pada file name, ketik nama database yang ingin anda buat, lalu klik create. Contoh cafe lesehan yang unik, contoh cafe garden, contoh cafe minimalis, contoh cafe kecil, contoh database perpustakaan, contoh database karyawan, contoh database rumah sakit, contoh database apotik, contoh database hotel, contoh database penyewaan mobil, buku panduan membuat aplikasi penjualan menu makan pada source. Artinya mereka merupakan orang pertama yang memiliki buku tersebut bahkan ketika buku itu belum masuk ke pasaran toko buku.
Source: surataa.blogspot.com
Database yang saya buat ini hanya sebagai contoh ya, untuk kalian bisa punya gambaran tentang database penjualan barang. Judul budak sajak store deskripsi. Dibawah ini adalah contoh erd penjualan. Buku contoh ta dan skripsi membuat sistem informasi. Untuk menu dan fasiltas pada program.
Source: barisancontoh.blogspot.com
Nama_pakaian varchar 255 nama pakaian 4. Buku contoh ta dan skripsi membuat sistem informasi. Meski sederhana laporan ini saya kira sudah cukup bagi yang kurang begitu mengerti dengan pembukuan atau akuntasi. Program aplikasi penjualan buku ini dapat diterapkan langsung pada toko buku ( bookstore ) yang anda kelola. Cara membuat database di mysql.
Source: bunafitkomputer.com
Meski sederhana laporan ini saya kira sudah cukup bagi yang kurang begitu mengerti dengan pembukuan atau akuntasi. Buku cetak yang kami sebutkan adalah sebagai pelengkap paket program, kami berikan selama persediaan masih ada. Artinya mereka merupakan orang pertama yang memiliki buku tersebut bahkan ketika buku itu belum masuk ke pasaran toko buku. Dalam file contoh saya memuat 3 shet utama. Mengisi tabel unit akuntansi kuasa pengguna.
This site is an open community for users to submit their favorite wallpapers on the internet, all images or pictures in this website are for personal wallpaper use only, it is stricly prohibited to use this wallpaper for commercial purposes, if you are the author and find this image is shared without your permission, please kindly raise a DMCA report to Us.
If you find this site convienient, please support us by sharing this posts to your favorite social media accounts like Facebook, Instagram and so on or you can also bookmark this blog page with the title contoh database penjualan buku by using Ctrl + D for devices a laptop with a Windows operating system or Command + D for laptops with an Apple operating system. If you use a smartphone, you can also use the drawer menu of the browser you are using. Whether it’s a Windows, Mac, iOS or Android operating system, you will still be able to bookmark this website.





